Mes
Réalisations
Vous trouverez ci-dessous quelques exemples de mes réalisations dans divers domaines de l'IT
Application : Cafe
Plateforme :
Technologie : Java, mySQL, JAX-RS, Atom, Servelet Jersey
Ce service web de type REST (Representational State Transfer) est dédié au management de capsules de café. Il permet de commander, via des URI, les capsules à l’économat qui les transmettra au fournisseur de capsule. Cette API comporte les parties client et serveur codé en Java et utilise un servelet jersey. La récupération des données peuvent se faire selon différents formats : Web (par un navigateur), Atom ou en format Texte, tout en utilisant la même URL.
Les informations sont stockées dans une base de données MySQL.
Application : Groopy
Plateforme :
Technologie : Java, SQLite
Cette exemple d’application représente une solution pour une entreprise souhaitant gérer les ventes groupées qu'elle propose à ses utilisateurs. C’est-à-dire, un regroupement de plusieurs utilisateurs dans le but d’acheter un produit ou service à un prix plus compétitif.
Cette application, développée selon un modèle MVC, permet de consulter la liste des Offres, leurs détails ainsi que les Clients inscrits. L’affichage des offres validées est différente des autres. Un court clique sur une offre affichera des informations détaillées comme illustré, tandis qu’un long clique affichera, dans une nouvelle activité, les détails de l’offre ainsi que la liste des clients inscrits à cette offre.
Elle interagie avec une base de données SQLite installée sur le périphérique Android en question.
Application : BookMe
Plateforme :
Technologie : VB .NET, Oracle SQL
« BookMe » est une application qui contribue à la gestion des locations de planches à voile et de Stand-Up Paddles. Développement back-end. Application et base de donnée utilisées en interne. Chaque utilisateurs doit se loguer pour accéder aux onglets et aux fonctions autorisées selon son rôle. Cette application sert aussi de base de données "Client" ainsi que "Matériel". S'ajoute à cela une dimension BI, dans l'onglet "Statistiques". Divers données statistiques sont produites pour l'aide à la décision du management.
Application utilisée : Visual Studio Business Intelligence
Plateforme :
Technologie : Hypercube, XLS
Ci-dessous, vous pourrez télécharger le rapport B.I. portant sur les hôpitaux suisses en 2008 et 2009 que j’ai effectué avec la participation d’un collègue. Les statistiques à fournir aux décideurs ont été extrapolées après la réalisation d’un hypercube à 4 dimensions et d’une structure en étoile sur Visual Studio BI.
La base de données que nous avons utilisé ici est un fichier MS Excel comportant des onglets par années.
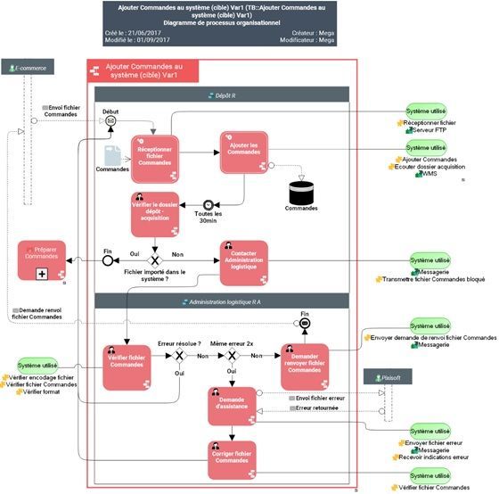
Application utilisée : MEGA Opex
Plateforme :
Technologie : BPMN 2.0, UML 2.0, Modèle 4 Couches
Dans le cadre de mon travail de bachelor en Informatique de Gestion HES, portant sur l’Urbanisation des flux d’échanges entre le e-commerce et la e-logistique, j’ai eu l’immense plaisir de travailler en collaboration avec deux entreprises : STAR Logistique et emaloja.
Ces entreprises travaillent de concert pour proposer un service de création de sites de e-commerce clefs en main, coupler à un service de logistique et de livraison.
J’ai donc été mandaté pour proposer des améliorations de processus sous forme de nouveaux logigrammes couplés aux specs d’une application informatique à développer ainsi que son architecture applicative interne. Ces améliorations ont été pensées selon une méthodologie « agile », c’est-à-dire découplé un maximum et adapté aux développements futurs les touchant de proche ou de loin. En d’autres termes : Prévoir l’imprévisible !
Afin de pouvoir modéliser le système d’information de STAR Logistique, j’ai procédé à une cartographie base sur le modèle en 4 couches du Club Urba-EA (Métier – Fonctionnelle – Applicative – Infrastructure technique). Pour ce faire, j’ai utilisé la méthode de modélisation BPMN 2.0, afin que tous les partis comprennent facilement les diagrammes élaboré dans cette étude.
Ce travail ayant été classé confidentiel par ces entreprises, je ne peux le divulgué ici, mais hésitez pas à me demander plus de précision concernant cette étude .
Application : OdooDemo : E-commerce
Plateforme :
Technologie : Odoo 12, Linux 18.04 LTS, Postgres, Docker
Mise-en-place d' un serveur privé virtuel (VPS) sécurisé sous Linux et installation de docker, puis déploiement d'un container avec une BDD Postgres et d'un second container avec l'ERP Odoo. Configuration de Odoo avec site web et e-commerce. Installation de différents modules selon les besoins (CRM, Ventes, Achats, Factures, Inventaire, Site web, e-commerce, paypal, Form ...)
Site web : STAR Logistique (https://www.starlogistique.ch)
Plateforme :
Technologie : Odoo 12, Linux 18.04 LTS, Postgres, Docker, Traefik
Mise-en-place d' un serveur privé virtuel (VPS) sécurisé sous Linux. Conception d'un système de containérisation pour du déploiement continu sur un serveur de production, avec Docker, Portainer (management) et Traefik (revers-proxy et Certificat resolver Let's Encrypt). Déploiement en containers de l'ERP Odoo et de la base de donnée PostgreSQL. Configuration de Odoo spécifique à STAR Logistique. Installation de différents modules selon les besoins (CRM, Projet, Ventes, Factures, Email Marketing, Site web, Employés, Recrutement, Congés, Live Chat). Construction du site web avec Odoo comme CMS.